OGP Explained
Jump to navigation
Jump to search
This document describes and explains the Open_Grid_Protocol. Note: Currently this is just a stub, with a few thrown together diagrams.
Teleport Flow
Here is the basic flow for current SL teleports:
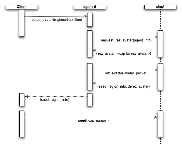
Fine tuning the proposed protocol and cap names after discussion with AWG groupies resulted in a unified approach for Login, Teleport, and Logout, diagrammed below:
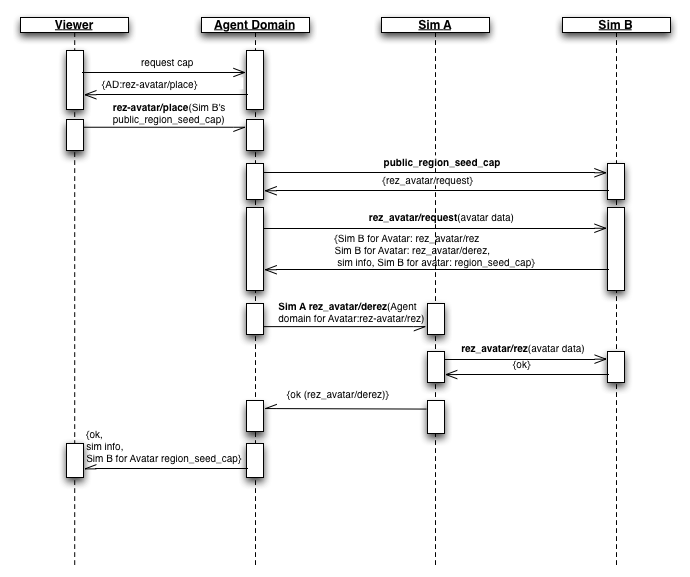
Authentication
Note: Although this diagram reflects what is deployed on the Beta Grid, the OGP Protocol is completely different. Please reference the spec for what it should be.


